大家好,欢迎来到IT知识分享网。
2.1. 系统要求 ¶
本节介绍使用 KStudio 的最低系统要求。
KStudio 硬件要求
|
硬件要求 |
配置 |
|---|---|
|
CPU |
x86 64 位,MIPS,ARM |
|
可用内存 |
至少 1GB 内存 |
|
可用硬盘 |
KStudio 安装目录需要至少 1GB 空间,用户 HOME 目录需要至少 100MB 空间 |
|
网络 |
千兆以太网 |
KStudio 环境要求
|
环境要求 |
版本 |
|---|---|
|
gtk图形工具包 |
gtk 3.2.0或以上 |
2.2. 用户界面介绍 ¶
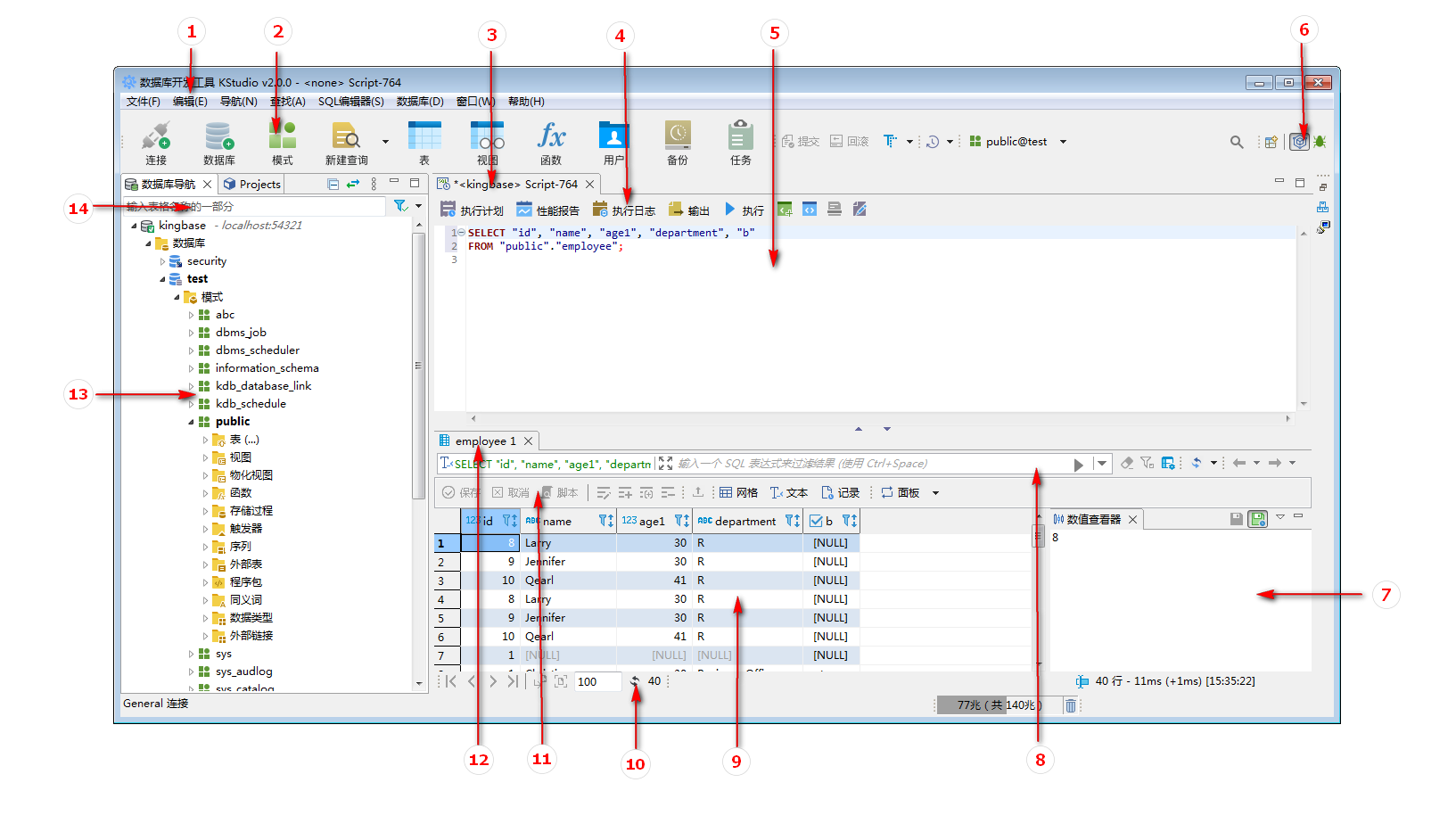
KStudio主界面包括:
1.主菜单:提供使用KStudio的基本操作
2.工具栏:提供常用操作入口
3.SQL标签页:在该标签页下可执行SQL语句,函数,存储过程等
4.SQL编辑器工具栏:提供常用的SQL操作入口
5.SQL编辑区域:用于进行编辑操作
6.可切换调试等其他视图界面
7.数值查看器:可查看和编辑选中结果集的内容
8.结果集结果过滤:可以通过sql进一步过滤结果集
9.结果集查看器,可以多种格式显示或编辑结果集
10.可对结果集翻页,以及设置每页结果集数量等
11.结果集查看器常用操作入口
12.结果集标签页,结果集有多项时,可以切换显示
13.导航树:操作数据库对象的常用入口
14.过滤器:可通过关键字模糊匹配过滤显示导航树信息
免责声明:本站所有文章内容,图片,视频等均是来源于用户投稿和互联网及文摘转载整编而成,不代表本站观点,不承担相关法律责任。其著作权各归其原作者或其出版社所有。如发现本站有涉嫌抄袭侵权/违法违规的内容,侵犯到您的权益,请在线联系站长,一经查实,本站将立刻删除。 本文来自网络,若有侵权,请联系删除,如若转载,请注明出处:https://haidsoft.com/118821.html
