大家好,欢迎来到IT知识分享网。
如何分发大文件、大文件传输解决方案,单个文件可能达到100G左右,特殊行业,图像数据,视频数据,设计图纸都是超大,高清的。需要支持多种浏览器,需要支持信创国产化环境,因为客户是一家政府单位,后端的话需要支持JAVA,SpringBoot,前端 的话需要支持HTML,VUE。另外文件的上传下载都需要支持,因为用户将图纸传到服务器后,其它的用户需要下载,需要支持加密传输,加密算法用的是国密SM4,上传下载都需要支持加密传输,需要支持文件夹上传,用户可能同时上传100个文件。服务器端还需要支持加密存储,分布式存储,比如FastDFS,因为公司的产品之前用的就是FastDFS,所以现在增加这个功能后也需要兼容和支持。,云对象存储,比如华为云,MinIO
JAVA大文件(10G以上)的上传下载实现技术,前后端大文件上传,断点续传、分片上传、秒传的完整实例,JAVA 大文件上传解决方案,大文件上传最全方案:分片上传,大文件上传最全方案:分布式存储,大文件上传最全方案:加密存储,大文件上传最全方案:加密上传,大文件上传最全方案:秒传、断点续传、分片上传,
百度webuploader大文件上传和下载解决方案,webuploader大文件上传和下载解决方案,php大文件上传和下载解决方案,SpringMVC大文件上传和下载解决方案,SpringCloud大文件上传和下载解决方案,SpringBoot大文件上传和下载解决方案,
网页大文件上传和下载解决方案,前端大文件上传和下载解决方案,html大文件上传和下载解决方案,jsp大文件上传和下载解决方案,java大文件上传和下载解决方案,大文件上传和下载解决方案,
前端的话也不一定是vue,最好是vue,HTML都支持,因为公司这边有自己的产品,产品里面有HTML的也有VUE,所以最好都能够支持。文件的话要求最大能够支持到200G以上,因为我们是给特殊行业做的项目,单个文件就比较大。
公司项目组这边后端是用的JAVA,因为是自己研发的产品,时间有点早,用的是JSP的框架,现在客户那边的一个项目也是用的这个产品,客户现在提的需求就是支持单个文件10G的上传和下载。
之前在网上也找过相关的资料,论坛里面也有网友交流过。
后端用的JAVA,JSP,SpringBoot,前端用了JSP,VUE2,VUE3,React,需要实现大文件的上传和下载。
要求支持文件夹的上传下载,支持断点续传,支持加密传输,端到端的加密传输,上传过程中数据加密,下载过程中数据加密,下载后自动解密,上传支持加密存储,
文件夹下载支持以非打包方式下载,用户上传的文件夹包含1万个文件,文件有大有小,大的可能1G~10G,如果打包下载的话,服务器的磁盘空间不够。
文件夹上传支持保存层级结构,层级结构信息保存到数据库中,
文件夹下载支持保留层级结构,上传的是什么结构,下载同样是什么结构
加密算法支持国密SM4,涉密单位使用。
服务器支持Linux,Windows,macOS,CentOS,中标麒麟,银河麒麟,统信,龙芯,华为鲲鹏,
数据库支持MySQL,达梦数据库,人大金仓
需要提供前端源代码,后端源代码,控件源代码
需要提供7*24小时技术支持,长期技术支持,长期维护服务,1对1技术支持服务,二次开发培训服务,二次开发指导服务
需要提供手机,,微信,企业微信,电子邮箱等联系方式
需要支持包含IE在内的全部浏览器
终端需要支持Windows,macOS,Linux,信创国产化环境,中标麒麟,银河麒麟,统信UOS,龙芯,华为
功能需要支持10G,50G,100G大文件上传和断点续传,刷新续传,重启续传
支持超大文件分片,分段,分块,分割上传下载,断点续传
支持文件夹上传,下载断点续传,支持文件夹层级结构,层级结构信息保存到数据库,下载的时候同样保留层级结构
支持加密上传,下载加密,端到端加密,国密SM4加密算法,数据加密传输,传输过程中要保证数据是加密的。
网上一般的做法都是用的HTML5的API,也就是chrome提供的API,能够满足基本需求,但是还是有痛点,chrome限制死了,固定死了无法扩展,每个域名只允许5个TCP连接,导致了速度有上限,你也无法修改和扩展。然后就是浏览器也只能用chrome,用户用了IE就不行了,用户现有的系统跑在IE上,也不能换。
进度信息容易丢失,用户关闭网页,刷新网页,关闭浏览器,重启浏览器,关闭电脑,重启电脑后,进度信息都会丢失,无解,没办法。扩展性还是差了点。
传大文件,超大文件,文件数量多的话,前端就卡,网页反应慢,容易死,崩溃,在配置较差的电脑或者配置一般的电脑上这个痛点体现的非常明显。
下载,网上找到的资料一般都是讲上班的,很少讲下载的。
有不同的部门,研发部门和客户那边的终端系统平台都不一样,销售部门用macOS多一些,主要是向客户展示一些资料。研发部门的话windows和macOS都用了,后端和运维的同事用的linux多一些,主要就是centos和ubuntu,不过我们的客户有政府单位的,用了信创国产化的系统和CPU,有龙芯,华为鲲鹏。
领导还提了一个要求,就是要提供产品的所有源代码,如果有控件就提供控件,领导要求自主可控,买断产品,我们这边有开发同事,领导是希望我们自已能够维护,我们有自已的产品,是要求集成到我们自已的产品中,一起提供给客户使用。
1.全球唯一商业化开源产品,免费提供源代码下载服务,
免费下载上传控件源代码:https://drive.weixin..com/s?k=ACoAYgezAAwnB0Dk9D
免费提供源码讲解服务,功能讲解,逻辑讲解,原理讲解,思路讲解,核心代码功能实现讲解,新业务功能扩展指导,免费提供编译指导,免费提供部署指导
免费提供macOS平台编译部署指导,远程一对于专业开发人员指导
免费提供Linux版控件编译,打包,部署指导,远程一对一语音视频教程
免费提供龙芯(LoongArch)平台控件编译,打包,部署远程一对一专业指导。
2.国内唯一支持IE浏览器
3.国内唯一支持COM技术构架
4.国内唯一提供第三方应用支持:泛微OA,通达OA,Discuz,
5.国内唯一支持多种开发语言(.NET,.NET Core,JAVA,PHP)
6.国内唯一免费提供技术交流群,免费提供技术支持
7.国内唯一免费提供视频教程
8.国内唯一提供年费版授权服务,按年提供不限数量的授权,不限产品授权,不限服务器地址,不限授权数量
9.国内唯一提供产品完全买断服务,一次性买断产品授权,完全不限授权数量,不限授权产品,任意使用。
10.国内唯一提供产品源代码买断服务,完全买断产品源代码,具有独立自主技术知识产权,满足信创国产化国家战略
11.满足企业多项目,多产品,多终端,多平台,多技术,多框架等应用场景。
12.完全开源,满足企业100%自主安全可控需求,自主编译,自主发行,自主维护。
13.支持信创国产化,满足政府信息安全需求。
14.适用群体:央企,国企,上市企业,企业集团,政府科研机构
15.标杆案例:中国港湾,中国中车,中国石油,中国石化,长江电力
党政解决方案:党政解决方案.pdf
央企解决方案:央企解决方案.pdf
国防军工解决方案:国防军工解决方案.pdf
档案管理解决方案:档案管理解决方案.pdf
金融行业解决方案:金融解决方案.pdf
地产行业解决方案:房地产解决方案.pdf
工程管理解决方案:工程管理解决方案.pdf
教程解决方案:教育行业解决方案.pdf
医疗行业解决方案:医疗行业解决方案.pdf
广告行业解决方案:广告设计行业.pdf
标杆案例-中国港湾:https://www.ixigua.com/
标杆案例-中国中车:https://www.ixigua.com/
标杆案例-中国石油:https://www.ixigua.com/
标杆案例-中信证券:https://www.ixigua.com/
标杆案例-爱德数智:https://www.ixigua.com/
标杆案例-金润方舟:https://www.ixigua.com/
标杆案例-沈阳自动化研究所:https://www.ixigua.com/
标杆案例-上海通用:https://www.ixigua.com/
标杆案例-一汽大众:https://www.ixigua.com/
产品比较:up6-产品比较.pdf
白皮书:泽优上传下载-白皮书.pdf
产品源代码文档:大文件上传控件6(up6)-价格-荆门泽优
个人版报价单:up6-个人版-2023.pdf
政企版报价单:大文件上传控件6(up6)-价格-荆门泽优
年费版报价单:大文件上传控件6(up6)-价格-荆门泽优
源码版报价单:泽优上传下载-源码版-2024.pdf
开发文档:up6.2-开发文档.docx
产品源代码:up6-code.zip
授权生成器:up6-lic-app.zip
up6-asp.net-vs2013示例:up6-asp-net: Web大文件上传-asp.net示例 – Gitee.com
up6-net-core示例:泽优软件/up6-net-core
up6-.net-winform示例:up6-code-csharp: 泽优大文件上传控件(up6)是由荆门泽优软件有限公司开发的一个面向政府核心部门和关键企业的高性能数据安全产品。up6能够广泛适用于OA办公系统,电子政务系统,党政系统,军工系统,网盘系统,云盘系统,招投标系统,文件管理系统,资源管理系统。目前up6已经完成全平台覆盖,支持信创环境国产CPU(海光,兆芯,鲲鹏,飞腾,龙芯),国产操作系统(中标麒麟,银河麒麟,统信UOS,深度,优麒麟,Ubuntu
up6-cpp-wtl示例:up6-cpp-wtl: 泽优大文件上传控件(up6)是由荆门泽优软件有限公司开发的一个面向政府核心部门和关键企业的高性能数据安全产品。up6能够广泛适用于OA办公系统,电子政务系统,党政系统,军工系统,网盘系统,云盘系统,招投标系统,文件管理系统,资源管理系统。目前up6已经完成全平台覆盖,支持信创环境国产CPU(海光,兆芯,鲲鹏,飞腾,龙芯),国产操作系统(中标麒麟,银河麒麟,统信UOS,深度,优麒麟,Ubuntu
up6-jsp-eclipse示例:up6-jsp-eclipse: Web大文件上传-jsp-eclipse示例 – Gitee.com
up6-jsp-myeclipse示例:up6-jsp-myeclipse: Web大文件上传-jsp-myeclipse示例 – Gitee.com
up6-jsp-springboot示例:up6-jsp-springboot: Web大文件上传-jsp-springboot示例 – Gitee.com
up6-php5-示例:up6-php5: 泽优大文件上传控件(up6)是由荆门泽优软件有限公司开发的一个面向政府核心部门和关键企业的高性能数据安全产品。up6能够广泛适用于OA办公系统,电子政务系统,党政系统,军工系统,网盘系统,云盘系统,招投标系统,文件管理系统,资源管理系统。 – Gitee.com
up6-php7-示例:up6-php: Web大文件上传-php示例 – Gitee.com
up6-Discuz插件:up6-discuz: Web大文件上传-discuz插件示例,utf8编码,dz2.x
up6-vue-cli示例:up6-vue-cli: 泽优大文件上传控件(up6)是由荆门泽优软件有限公司开发的一个面向政府核心部门和关键企业的高性能数据安全产品。up6能够广泛适用于OA办公系统,电子政务系统,党政系统,军工系统,网盘系统,云盘系统,招投标系统,文件管理系统,资源管理系统。目前up6已经完成全平台覆盖,支持信创环境国产CPU(海光,兆芯,鲲鹏,飞腾,龙芯),国产操作系统(中标麒麟,银河麒麟,统信UOS,深度,优麒麟,Ubuntu
up6-ExtJS 6示例:泽优软件/up6-extjs6
视频教程:https://www.ixigua.com/
下载示例:
https://gitee.com/xproer/up6-jsp-eclipse/tree/6.5.40/
工程
NOSQL
NOSQL示例不需要任何配置,可以直接访问测试
创建数据表
选择对应的数据表脚本,这里以SQL为例
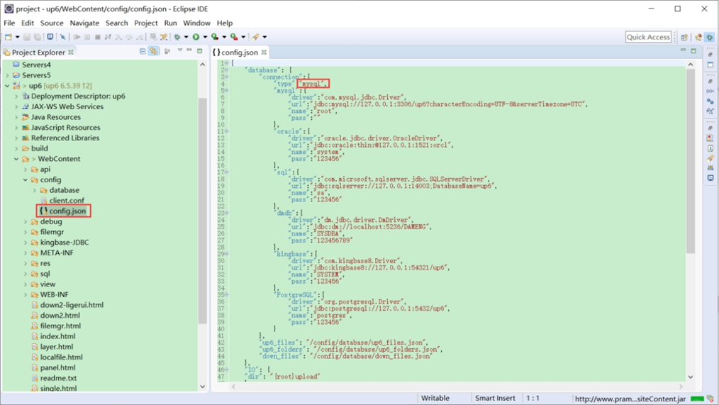
修改数据库连接信息
访问页面进行测试
文件存储路径
up6/upload/年/月/日/guid/filename
相关参考:
文件保存位置
免责声明:本站所有文章内容,图片,视频等均是来源于用户投稿和互联网及文摘转载整编而成,不代表本站观点,不承担相关法律责任。其著作权各归其原作者或其出版社所有。如发现本站有涉嫌抄袭侵权/违法违规的内容,侵犯到您的权益,请在线联系站长,一经查实,本站将立刻删除。 本文来自网络,若有侵权,请联系删除,如若转载,请注明出处:https://haidsoft.com/122074.html



























