大家好,欢迎来到IT知识分享网。
第九章_Hystrix服务降级
1.Hystrix简介
1.1分布式系统面临的问题
服务雪崩
1.2Hystrix是什么
1.3Hystrix能干嘛
- 服务降级
- 服务熔断
- 接近实时的监控
1.4官网资料
官网资料:https://github.com/Netflix/Hystrix/wiki/How-To-Use
Hystrix官宣,停更进维:https://github.com/Netflix/Hystrix
被动修复bugs、不再接受合并请求、不再发布新版本
2.Hystrix重要概念
2.1服务降级
服务器忙,请稍后再试,不让客户端等待并立刻返回一个友好提示,fallback
哪些情况会出发降级?
- 程序运行异常
- 超时
- 服务熔断触发服务降级
- 线程池/信号量打满也会导致服务降级
2.2服务熔断
类比保险丝达到最大服务访问后,直接拒绝访问,拉闸限电,然后调用服务降级的方法并返回友好提示
就是保险丝
2.3服务限流
秒杀高并发等操作,严禁一窝蜂的过来拥挤,大家排队,一秒钟N个,有序进行
3.Hystrix案例
3.1构建Hystrix8001模块
- 模块:cloud-provider-hystrix-payment8001
(1)pom
<dependencies> <!-- hystrix --> <dependency> <groupId>org.springframework.cloud</groupId> <artifactId>spring-cloud-starter-netflix-hystrix</artifactId> </dependency> <!--eureka-client--> <dependency> <groupId>org.springframework.cloud</groupId> <artifactId>spring-cloud-starter-netflix-eureka-client</artifactId> </dependency> <dependency> <groupId>org.springframework.boot</groupId> <artifactId>spring-boot-starter-web</artifactId> </dependency> <dependency> <groupId>org.springframework.boot</groupId> <artifactId>spring-boot-starter-actuator</artifactId> </dependency> <dependency> <groupId>org.springframework.boot</groupId> <artifactId>spring-boot-devtools</artifactId> <scope>runtime</scope> <optional>true</optional> </dependency> <dependency> <groupId>org.projectlombok</groupId> <artifactId>lombok</artifactId> <optional>true</optional> </dependency> <dependency> <groupId>org.springframework.boot</groupId> <artifactId>spring-boot-starter-test</artifactId> <scope>test</scope> </dependency> <dependency><!-- 引入自己定义的api通用包,可以使用Payment支付Entity --> <groupId>springcloud</groupId> <artifactId>cloud-api-commons</artifactId> <version>${project.version}</version> </dependency> </dependencies>
(2)yml
(3)主启动
(4)业务类
①service层
②controller层
(5)正常测试
- 先启动eureka7001
- 再启动cloud-provider-hystrix-payment8001
- 最后访问:localhost:8001/payment/hystrix/timeout/3
localhost:8001/payment/hystrix/ok/3
以上述为根基平台,从正确—>错误—降级熔断—>恢复
3.2高并发测试
(1)Jmeter测试参数
使用jmeter工具创建2w个线程进行测试
再来一个正常的访问:http://localhost:8001/payment/hystrix/ok/3
(2)演示结果
ok和timeout都在转圈圈
原因:
(3)结论
3.3消费端80服务加入
新建模块:cloud-consumer-feign-hystrix-order80
(1)pom
<dependencies> <!-- hystrix --> <dependency> <groupId>org.springframework.cloud</groupId> <artifactId>spring-cloud-starter-netflix-hystrix</artifactId> </dependency> <!--eureka-client--> <dependency> <groupId>org.springframework.cloud</groupId> <artifactId>spring-cloud-starter-netflix-eureka-client</artifactId> </dependency> <!--openfeign--> <dependency> <groupId>org.springframework.cloud</groupId> <artifactId>spring-cloud-starter-openfeign</artifactId> </dependency> <dependency> <groupId>org.springframework.boot</groupId> <artifactId>spring-boot-starter-web</artifactId> </dependency> <dependency> <groupId>org.springframework.boot</groupId> <artifactId>spring-boot-starter-actuator</artifactId> </dependency> <dependency> <groupId>org.springframework.boot</groupId> <artifactId>spring-boot-devtools</artifactId> <scope>runtime</scope> <optional>true</optional> </dependency> <dependency> <groupId>org.projectlombok</groupId> <artifactId>lombok</artifactId> <optional>true</optional> </dependency> <dependency> <groupId>org.springframework.boot</groupId> <artifactId>spring-boot-starter-test</artifactId> <scope>test</scope> </dependency> <dependency><!-- 引入自己定义的api通用包,可以使用Payment支付Entity --> <groupId>springcloud</groupId> <artifactId>cloud-api-commons</artifactId> <version>${project.version}</version> </dependency> </dependencies>
(2)yml
(3)主启动
(4)业务类
①service层
②controller层
(5)正常测试
地址:
localhost/consumer/payment/hystrix/timeout/3
地址:localhost/consumer/payment/hystrix/ok/3
3.4消费端80加入高并发测试
- 2w个线程测试8001
- 消费端80服务再去访问正常的8001服务
- 地址:localhost/consumer/payment/hystrix/ok/3
- 结果:转圈圈
- 结论:有降级、容错、限流等技术诞生
4.服务降级
4.1故障现象以及导致原因
- 8001同一层次的其它接口服务被困死,因为tomcat线程池里面的工作线程已经被挤占完毕
- 80此时调用8001,客户端访问响应缓慢,转圈圈
4.2如何解决?解决的要求
- 超时导致服务器变慢(转圈):超时不再等待
- 出错(宕机或程序运行出错):出错要有兜底
解决:
解决:
- 对方服务(8001)超时了,调用者(80)不能一直卡死等待,必须有服务降级
- 对方服务(8001)宕机了,调用者(80)不能一直卡死等待,必须有服务降级
- 对方服务(8001)OK,调用者(80)自己出故障或有自我要求(自己的等待时间小于服务提供者)自己处理降级
4.3添加8001的fallback方法
(1)制造两个不同的异常
- int age = 10/0; 计算异常
- 我们能接受3秒钟,它运行5秒钟,超时异常
(2)添加fallback方法
(3)主启动激活服务降级
(4)测试
两个异常,均报这个温馨提示
4.4添加80的fallback方法
上面的案例是服务端降级,现在我们服务端处理3s,然后返回。但是消费端等1s就等不住了,这时候就需要消费端也有降级方法。
80的降级,原理是一样的,上面的 @HystrixCommand 降级可以放在服务端,也可以放在消费端。但@HystrixCommand一般放在消费端。
(1)yml配置feign支持hystrix
(2)主启动添加@EnableHystrix
(3)对80服务进行服务降级
(4)测试
4.5@EnableHystrix和@EnableCircuitBreaker区别
4.6全局兜底 @DefaultProperties和降低耦合度
(1)目前存在的问题
- 每个业务方法对应一个兜底的方法,代码膨胀
- fallback方法和业务逻辑方法混在一起,混乱
(2)使用全局兜底
(3)降低耦合度
服务降级:客户端调用服务端,碰上服务端宕机或者关闭
注意:本次案例服务降级是在客户端80实现完成的,与服务端8001没有关系,
只需要为Feign客户端定义的接口添加一个服务降级处理的实现类即可实现解耦
- 修改cloud-consumer-feign-hystrix-order80
f根据cloud-consumer-feign-hystrix-order80已经有的PaymentHystrixService接口,重新新建一个类(PaymentFallbackService)实现该接口,统一为接口里面的方法进行异常处理
在@FeignClient注解添加fallback处理类
- 注意:要在yml开启feign对hystrix的支持
- 测试:
- 地址:localhost/consumer/payment/hystrix/ok/3
- 正常测试:
- 手动停止8001服务后:
- 题外话:测试时候开启服务的顺序十分重要,首先开启Eureka7001服务,再开启80服务,最后开启8001服务,不然会出现测试失败,连接超时等问题
5.服务熔断
5.1理论知识
(1)服务熔断
类比保险丝达到最大服务访问后,直接拒绝访问,拉闸限电,然后调用服务降级的方法并返回友好提示
过程:服务降级—>进而熔断—>恢复调用链路
(2)熔断机制
熔断机制是应对雪崩效应的一种微服务链路保护机制。
当扇出链路的某个微服务出错不可用或者响应时间太长时,会进行服务的降级,进而熔断该节点微服务的调用,快速返回错误的响应信息,当检测到该节点微服务调用响应正常后,恢复调用链路。
在Spring Cloud框架里,熔断机制通过Hystrix实现。Hystrix会监控微服务间调用的状况,当失败的调用到一定阈值,缺省是5秒内20次调用失败,就会启动熔断机制。
熔断机制的注解是@HystrixCommand
简单的电路:闭合就是通路,请求可以通过,断开是断路,请求无法通过,半开半闭是恢复操作,先放一部分请求通过,如果请成功,就继续闭合允许更多请求通过,若失败,则断开使更少请求通过
5.2实操
对8001服务进行修改
(1)service层
(2)controller层
(3)测试
断路器的作用:当断路器开启之后,即使立刻有正确的数据访问,也不会立刻显示正确的内容,而会慢慢试试是否正确
连续10次测试负数的情况,再试正数的情况
5.3小结
(1)熔断类型
(2)断路器起作用的情况
(3)断路器开启或者关闭的条件
(4)断路器打开之后
(5)ALL配置
@HystrixCommand(fallbackMethod = "str_fallbackMethod", groupKey = "strGroupCommand", commandKey = "strCommand", threadPoolKey = "strThreadPool", commandProperties = {
// 设置隔离策略,THREAD 表示线程池 SEMAPHORE:信号池隔离 @HystrixProperty(name = "execution.isolation.strategy", value = "THREAD"), // 当隔离策略选择信号池隔离的时候,用来设置信号池的大小(最大并发数) @HystrixProperty(name = "execution.isolation.semaphore.maxConcurrentRequests", value = "10"), // 配置命令执行的超时时间 @HystrixProperty(name = "execution.isolation.thread.timeoutinMilliseconds", value = "10"), // 是否启用超时时间 @HystrixProperty(name = "execution.timeout.enabled", value = "true"), // 执行超时的时候是否中断 @HystrixProperty(name = "execution.isolation.thread.interruptOnTimeout", value = "true"), // 执行被取消的时候是否中断 @HystrixProperty(name = "execution.isolation.thread.interruptOnCancel", value = "true"), // 允许回调方法执行的最大并发数 @HystrixProperty(name = "fallback.isolation.semaphore.maxConcurrentRequests", value = "10"), // 服务降级是否启用,是否执行回调函数 @HystrixProperty(name = "fallback.enabled", value = "true"), // 是否启用断路器 @HystrixProperty(name = "circuitBreaker.enabled", value = "true"), // 该属性用来设置在滚动时间窗中,断路器熔断的最小请求数。例如,默认该值为 20 的时候, // 如果滚动时间窗(默认10秒)内仅收到了19个请求, 即使这19个请求都失败了,断路器也不会打开。 @HystrixProperty(name = "circuitBreaker.requestVolumeThreshold", value = "20"), // 该属性用来设置在滚动时间窗中,表示在滚动时间窗中,在请求数量超过 // circuitBreaker.requestVolumeThreshold 的情况下,如果错误请求数的百分比超过50, // 就把断路器设置为 "打开" 状态,否则就设置为 "关闭" 状态。 @HystrixProperty(name = "circuitBreaker.errorThresholdPercentage", value = "50"), // 该属性用来设置当断路器打开之后的休眠时间窗。 休眠时间窗结束之后, // 会将断路器置为 "半开" 状态,尝试熔断的请求命令,如果依然失败就将断路器继续设置为 "打开" 状态, // 如果成功就设置为 "关闭" 状态。 @HystrixProperty(name = "circuitBreaker.sleepWindowinMilliseconds", value = "5000"), // 断路器强制打开 @HystrixProperty(name = "circuitBreaker.forceOpen", value = "false"), // 断路器强制关闭 @HystrixProperty(name = "circuitBreaker.forceClosed", value = "false"), // 滚动时间窗设置,该时间用于断路器判断健康度时需要收集信息的持续时间 @HystrixProperty(name = "metrics.rollingStats.timeinMilliseconds", value = "10000"), // 该属性用来设置滚动时间窗统计指标信息时划分"桶"的数量,断路器在收集指标信息的时候会根据 // 设置的时间窗长度拆分成多个 "桶" 来累计各度量值,每个"桶"记录了一段时间内的采集指标。 // 比如 10 秒内拆分成 10 个"桶"收集这样,所以 timeinMilliseconds 必须能被 numBuckets 整除。否则会抛异常 @HystrixProperty(name = "metrics.rollingStats.numBuckets", value = "10"), // 该属性用来设置对命令执行的延迟是否使用百分位数来跟踪和计算。如果设置为 false, 那么所有的概要统计都将返回 -1。 @HystrixProperty(name = "metrics.rollingPercentile.enabled", value = "false"), // 该属性用来设置百分位统计的滚动窗口的持续时间,单位为毫秒。 @HystrixProperty(name = "metrics.rollingPercentile.timeInMilliseconds", value = "60000"), // 该属性用来设置百分位统计滚动窗口中使用 “ 桶 ”的数量。 @HystrixProperty(name = "metrics.rollingPercentile.numBuckets", value = "60000"), // 该属性用来设置在执行过程中每个 “桶” 中保留的最大执行次数。如果在滚动时间窗内发生超过该设定值的执行次数, // 就从最初的位置开始重写。例如,将该值设置为100, 滚动窗口为10秒,若在10秒内一个 “桶 ”中发生了500次执行, // 那么该 “桶” 中只保留 最后的100次执行的统计。另外,增加该值的大小将会增加内存量的消耗,并增加排序百分位数所需的计算时间。 @HystrixProperty(name = "metrics.rollingPercentile.bucketSize", value = "100"), // 该属性用来设置采集影响断路器状态的健康快照(请求的成功、 错误百分比)的间隔等待时间。 @HystrixProperty(name = "metrics.healthSnapshot.intervalinMilliseconds", value = "500"), // 是否开启请求缓存 @HystrixProperty(name = "requestCache.enabled", value = "true"), // HystrixCommand的执行和事件是否打印日志到 HystrixRequestLog 中 @HystrixProperty(name = "requestLog.enabled", value = "true"), }, threadPoolProperties = {
// 该参数用来设置执行命令线程池的核心线程数,该值也就是命令执行的最大并发量 @HystrixProperty(name = "coreSize", value = "10"), // 该参数用来设置线程池的最大队列大小。当设置为 -1 时,线程池将使用 SynchronousQueue 实现的队列, // 否则将使用 LinkedBlockingQueue 实现的队列。 @HystrixProperty(name = "maxQueueSize", value = "-1"), // 该参数用来为队列设置拒绝阈值。 通过该参数, 即使队列没有达到最大值也能拒绝请求。 // 该参数主要是对 LinkedBlockingQueue 队列的补充,因为 LinkedBlockingQueue // 队列不能动态修改它的对象大小,而通过该属性就可以调整拒绝请求的队列大小了。 @HystrixProperty(name = "queueSizeRejectionThreshold", value = "5"), } }
6.服务限流
后面高级篇讲解alibaba的Sentinel
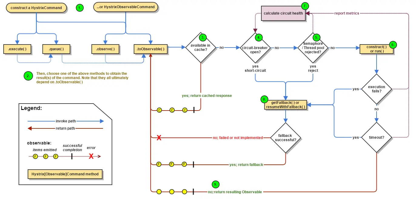
7.Hystrix工作流程
Hystrix中文说明网:
Hystrix使用入门手册(中文) – 简书 (jianshu.com)
Hystrix官网,以及工作过程(需要翻墙)
https://links.jianshu.com/go?to=https%3A%2F%2Fgithub.com%2FNetflix%2FHystrix%2Fwiki%2FHow-it-Works
Hystrix的工作流图:
8.服务监控HystrixDashboard
8.1概述
8.2新建模块9001仪表盘
(1)pom
<dependencies> <!-- hystrix Dashboard--> <dependency> <groupId>org.springframework.cloud</groupId> <artifactId>spring-cloud-starter-netflix-hystrix-dashboard</artifactId> </dependency> <!-- 常规 jar 包 --> <dependency> <groupId>org.springframework.boot</groupId> <artifactId>spring-boot-starter-web</artifactId> </dependency> <!-- 监控信息完善--> <dependency> <groupId>org.springframework.boot</groupId> <artifactId>spring-boot-starter-actuator</artifactId> </dependency> <dependency> <groupId>org.springframework.boot</groupId> <artifactId>spring-boot-devtools</artifactId> <scope>runtime</scope> <optional>true</optional> </dependency> <dependency> <groupId>org.projectlombok</groupId> <artifactId>lombok</artifactId> <optional>true</optional> </dependency> <dependency> <groupId>org.springframework.boot</groupId> <artifactId>spring-boot-starter-test</artifactId> <scope>test</scope> </dependency> <!-- 引入自己定义的api通用包,可以使用Payment支付Entity --> <dependency> <groupId>springcloud</groupId> <artifactId>cloud-api-commons</artifactId> <version>${project.version}</version> </dependency> </dependencies>
(2)yml
(3)主启动
(4)测试
8.3用9001监控8001
修改完记得重新启动8001服务
(1)修改8001
①确保8001有加actuator依赖
②主启动添加以下内容
(2)监控测试
启动7001eureka,再启动服务端8001
9001监控8001,填写监控地址:http://localhost:8001/hystrix.stream
时间写2000ms,Title为T3
- 访问正确数据,断路器关闭
- 访问错误数据,断路器开启
(3)监控窗口数据
免责声明:本站所有文章内容,图片,视频等均是来源于用户投稿和互联网及文摘转载整编而成,不代表本站观点,不承担相关法律责任。其著作权各归其原作者或其出版社所有。如发现本站有涉嫌抄袭侵权/违法违规的内容,侵犯到您的权益,请在线联系站长,一经查实,本站将立刻删除。 本文来自网络,若有侵权,请联系删除,如若转载,请注明出处:https://haidsoft.com/122956.html












































