大家好,欢迎来到IT知识分享网。
文章目录
一、ibert简介与眼图简介:
高速接口信号质量的检测是人们关注的重点,而眼图可以反应出数字信号的传输质量。
1.ibert
由于测试 GTP 接口眼图的时序非常复杂,如果我们直接编写 GTP 接口的控制器代码,那么工作量是非常大的,且性能难以得到保证。
2.眼图
- 眼图分析法:通常用示波器观察接收信号波形的方法来分析码间串扰和噪声对系统性能的影响。
- 眼图是一系列数字信号在示波器上累积而显示的图形,它包含了丰富的信息,从眼图上可以观察出码间串扰和噪声的影响,体现了数字信号整体的特征,从而估计系统优劣程度,因而眼图分析是高速互连系统信号完整性分析的核心。另外也可以用此图形对接收滤波器的特性加以调整,以减小码间串扰,改善系统的传输性能。
- 码间串扰分析:眼图的”眼睛” 张开的大小反映着码间串扰的强弱。 “眼睛”张的越大,且眼图越端正,表示码间串扰越小;反之表示码间串扰越大。
- 噪声分析:当存在噪声时,噪声将叠加在信号上,观察到的眼图的线迹会变得模糊不清。
- 总结:噪声越大,线迹越宽,越模糊;码间串扰越大,眼图越不端正,“眼睛”张的越小。
二、光纤回环测试(LC接口、多模光纤、SFP封装)
- 近端 PCS 回环可以自己收发回环
- 近端 PMA 回环可以自己收发回环
- 远端 PCS 回环(需要有个数据源连接)
- 远端 PMA 回环(需要有个数据源连接)
具体步骤:
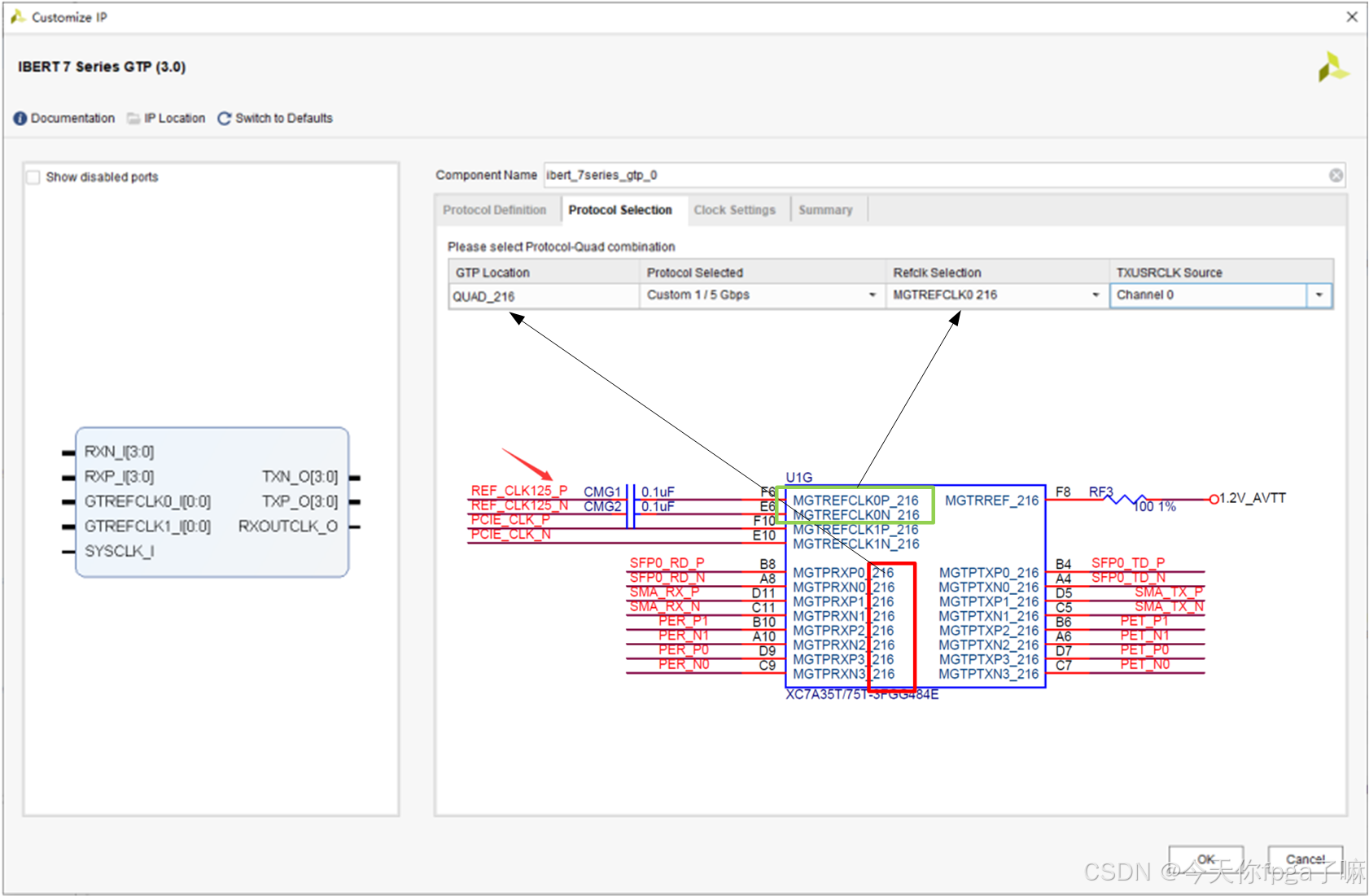
1.创建IBERT核,并完成参数设置
2.打开模板,进行细节修改
注意:光模块都有一个disable信号,默认上拉高电平不能正常使用,因此使用时需要给成低电平。
完成如上测试以后,生成bit文件,上板测试即可!
3.效果观察
看到连接速度 5Gbps,如果出现 errors 不是 0,请点击 reset,如果 reset 后 error 数量还在增加或者不为 0 证明我们的高速接口链路就存在问题了。
眼图介绍
- 眼图分析法:通常用示波器观察接收信号波形的方法来分析码间串扰和噪声对系统性能的影响。
- 眼图是一系列数字信号在示波器上累积而显示的图形,它包含了丰富的信息,从眼图上可以观察出码间串扰和噪声的影响,体现了数字信号整体的特征,从而估计系统优劣程度,因而眼图分析是高速互连系统信号完整性分析的核心。另外也可以用此图形对接收滤波器的特性加以调整,以减小码间串扰,改善系统的传输性能。
- 噪声越大,线迹越宽,越模糊;码间串扰越大,眼图越不端正,“眼睛”张的越小。
免责声明:本站所有文章内容,图片,视频等均是来源于用户投稿和互联网及文摘转载整编而成,不代表本站观点,不承担相关法律责任。其著作权各归其原作者或其出版社所有。如发现本站有涉嫌抄袭侵权/违法违规的内容,侵犯到您的权益,请在线联系站长,一经查实,本站将立刻删除。 本文来自网络,若有侵权,请联系删除,如若转载,请注明出处:https://haidsoft.com/112810.html












