大家好,欢迎来到IT知识分享网。
1.线程的相关概念
1)相关概念
2)线程的生命周期
3)创建线程的三种方式
new Thread(myThread).start();
当更多的时候我们喜欢使用匿名类,即下面这种写法:
new Thread(new Runnable(){
public void run(); }).start();
2.Service与Thread线程的区别
Thread是线程,程序执行的最小单元,分配CPU的基本单位! 而Service则是Android提供一个允许长时间留驻后台的一个组件,最常见的 用法就是做轮询操作!或者想在后台做一些事情,比如后台下载更新! 记得别把这两个概念混淆!
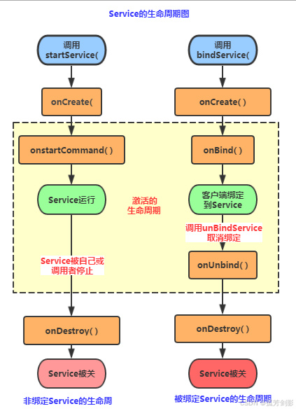
3.Service的生命周期图
4.生命周期解析
1)相关方法详解:
2)StartService启动Service
3)BindService启动Service
4)StartService启动Service后bindService绑定
得出的结论: 假如我们使用bindService来绑定一个启动的Service,注意是已经启动的Service!!! 系统只是将Service的内部IBinder对象传递给Activity,并不会将Service的生命周期 与Activity绑定,因此调用unBindService( )方法取消绑定时,Service也不会被销毁!
5.生命周期验证
接下来我们写代码来验证下生命周期:
1)验证StartService启动Service的调用顺序
public class TestService1 extends Service {
private final String TAG = "TestService1"; //必须要实现的方法 @Override public IBinder onBind(Intent intent) {
Log.i(TAG, "onBind方法被调用!"); return null; } //Service被创建时调用 @Override public void onCreate() {
Log.i(TAG, "onCreate方法被调用!"); super.onCreate(); } //Service被启动时调用 @Override public int onStartCommand(Intent intent, int flags, int startId) {
Log.i(TAG, "onStartCommand方法被调用!"); return super.onStartCommand(intent, flags, startId); } //Service被关闭之前回调 @Override public void onDestroy() {
Log.i(TAG, "onDestory方法被调用!"); super.onDestroy(); } }
AndroidManifest.xml完成Service注册
<!-- 配置Service组件,同时配置一个action --> <service android:name=".TestService1"> <intent-filter> <action android:name="com.jay.example.service.TEST_SERVICE1"/> </intent-filter> </service>
再接着是简单的布局文件,两个按钮,再最后是MainActivity的编写,在按钮的点击事件中分别 调用startService( )和stopService( )!
public class MainActivity extends Activity {
private Button start; private Button stop; @Override protected void onCreate(Bundle savedInstanceState) {
super.onCreate(savedInstanceState); setContentView(R.layout.activity_main); start = (Button) findViewById(R.id.btnstart); stop = (Button) findViewById(R.id.btnstop); //创建启动Service的Intent,以及Intent属性 final Intent intent = new Intent(); intent.setAction("com.jay.example.service.TEST_SERVICE1"); //为两个按钮设置点击事件,分别是启动与停止service start.setOnClickListener(new OnClickListener() {
@Override public void onClick(View v) {
startService(intent); } }); stop.setOnClickListener(new OnClickListener() {
@Override public void onClick(View v) {
stopService(intent); } }); } }
结果分析:
从上面的运行结果我们可以验证我们生命周期图中解释的内容: 我们发现onBind()方法并没有被调用,另外多次点击启动Service,只会重复地调用onStartCommand 方法!无论我们启动多少次Service,一个stopService就会停止Service!
2)验证BindService启动Service的顺序:
总结:
Step 1:在自定义的Service中继承Binder,实现自己的IBinder对象
Step 2:通过onBind( )方法返回自己的IBinder对象
Step 3:在绑定该Service的类中定义一个ServiceConnection对象,重写两个方法, onServiceConnected和onDisconnected!然后直接读取IBinder传递过来的参数即可!
public class TestService2 extends Service {
private final String TAG = "TestService2"; private int count; private boolean quit; //定义onBinder方法所返回的对象 private MyBinder binder = new MyBinder(); public class MyBinder extends Binder {
public int getCount() {
return count; } } //必须实现的方法,绑定改Service时回调该方法 @Override public IBinder onBind(Intent intent) {
Log.i(TAG, "onBind方法被调用!"); return binder; } //Service被创建时回调 @Override public void onCreate() {
super.onCreate(); Log.i(TAG, "onCreate方法被调用!"); //创建一个线程动态地修改count的值 new Thread() {
public void run() {
while(!quit) {
try {
Thread.sleep(1000); }catch(InterruptedException e){
e.printStackTrace();} count++; } }; }.start(); } //Service断开连接时回调 @Override public boolean onUnbind(Intent intent) {
Log.i(TAG, "onUnbind方法被调用!"); return true; } //Service被关闭前回调 @Override public void onDestroy() {
super.onDestroy(); this.quit = true; Log.i(TAG, "onDestroyed方法被调用!"); } @Override public void onRebind(Intent intent) {
Log.i(TAG, "onRebind方法被调用!"); super.onRebind(intent); } }
在AndroidManifest.xml中对Service组件进行注册:
<service android:name=".TestService2" android:exported="false"> <intent-filter> <action android:name="com.jay.example.service.TEST_SERVICE2"/> </intent-filter> </service>
MainActivity.java:
public class MainActivity extends Activity {
private Button btnbind; private Button btncancel; private Button btnstatus; //保持所启动的Service的IBinder对象,同时定义一个ServiceConnection对象 TestService2.MyBinder binder; private ServiceConnection conn = new ServiceConnection() {
//Activity与Service断开连接时回调该方法 @Override public void onServiceDisconnected(ComponentName name) {
System.out.println("------Service DisConnected-------"); } //Activity与Service连接成功时回调该方法 @Override public void onServiceConnected(ComponentName name, IBinder service) {
System.out.println("------Service Connected-------"); binder = (TestService2.MyBinder) service; } }; @Override protected void onCreate(Bundle savedInstanceState) {
super.onCreate(savedInstanceState); setContentView(R.layout.activity_main); btnbind = (Button) findViewById(R.id.btnbind); btncancel = (Button) findViewById(R.id.btncancel); btnstatus = (Button) findViewById(R.id.btnstatus); final Intent intent = new Intent(); intent.setAction("com.jay.example.service.TEST_SERVICE2"); btnbind.setOnClickListener(new OnClickListener() {
@Override public void onClick(View v) {
//绑定service bindService(intent, conn, Service.BIND_AUTO_CREATE); } }); btncancel.setOnClickListener(new OnClickListener() {
@Override public void onClick(View v) {
//解除service绑定 unbindService(conn); } }); btns
免责声明:本站所有文章内容,图片,视频等均是来源于用户投稿和互联网及文摘转载整编而成,不代表本站观点,不承担相关法律责任。其著作权各归其原作者或其出版社所有。如发现本站有涉嫌抄袭侵权/违法违规的内容,侵犯到您的权益,请在线联系站长,一经查实,本站将立刻删除。 本文来自网络,若有侵权,请联系删除,如若转载,请注明出处:https://haidsoft.com/117524.html




