大家好,欢迎来到IT知识分享网。
Android AudioTrack音频流播放
本文简单介绍一下音频流在AudioTrack和AudioFlinger之间的传输。
一、AudioFlinger中数据流
从PlaybackThread创建开始:
void AudioFlinger::PlaybackThread::onFirstRef() {
run(mName, ANDROID_PRIORITY_URGENT_AUDIO); }
在创建playbackthread类就开始启动线程了。在Android线程中threadloop为线程真正的执行体,代码实现如下:
bool AudioFlinger::PlaybackThread::threadLoop() {
... for(int64_t loopCount = 0; !exitPending(); ++loopCount) {
cpuStats.sample(myName); Vector< sp<EffectChain> > effectChains; std::vector<sp<Track>> activeTracks; {
// scope for mLock Mutex::Autolock _l(mLock); // 处理配置信息 processConfigEvents_l(); // 如果数据为0,则让声卡进入休眠状态 if ((!mActiveTracks.size() && systemTime() > standbyTime) || isSuspended()) {
// put audio hardware into standby after short delay if (shouldStandby_l()) {
//声卡休眠 threadLoop_standby(); mStandby = true; } if (!mActiveTracks.size() && mConfigEvents.isEmpty()) {
IPCThreadState::self()->flushCommands(); //... //线程休眠点,直到AudioTrack发送广播唤醒 mWaitWorkCV.wait(mLock); ... continue; } } activeTracks.insert(activeTracks.end(), mActiveTracks.begin(), mActiveTracks.end()); // 混音前的准备工作 mMixerStatus = prepareTracks_l(&tracksToRemove); ... lockEffectChains_l(effectChains); } // mLock scope ends if (mBytesRemaining == 0) {
mCurrentWriteLength = 0; if (mMixerStatus == MIXER_TRACKS_READY) {
// 混音 threadLoop_mix(); } else if ((mMixerStatus != MIXER_DRAIN_TRACK) && (mMixerStatus != MIXER_DRAIN_ALL)) {
threadLoop_sleepTime(); if (sleepTime == 0) {
mCurrentWriteLength = mSinkBufferSize; } } if (mMixerBufferValid) {
void *buffer = mEffectBufferValid ? mEffectBuffer : mSinkBuffer; audio_format_t format = mEffectBufferValid ? mEffectBufferFormat : mFormat; //把数据从thread.mMixerBuffer复制到thread.mEffectBuffer memcpy_by_audio_format(buffer, format, mMixerBuffer, mMixerBufferFormat, mNormalFrameCount * mChannelCount); } ... } ... if (mEffectBufferValid && !mHasDataCopiedToSinkBuffer) {
void *effectBuffer = (mType == SPATIALIZER)? mPostSpatializerBuffer : mEffectBuffer; if(mType == SPATIALIZER && isHapticSessionSpatialized) {
const size_t srcBufferSize = mNormalFrameCount * audio_byte_per_format( audio_channel_count_from_out_mask(mMixerChannelMask), mEffectBufferFormat); const size_t dstBufferSize = mNormalFrameCount * audio_byte_per_format(mChannelCount, mEffectBufferFormat); memcpy_by_audio_format(mPostSpatializerBuffer + dstBufferSize, mEffectBufferFormat, mEffectBuffer + srcBufferSize, mEffectBufferFormat, mNormalFrameCount * mHapticChannelCount); } const size_t framesToCopy = mNormalFrameCount * (mChannelCount + mHapticChannelCount); // 把数据从thread.mEffectBuffer复制到thread.mSinkBuffer memcpy_by_audio_format(mSinkBuffer, mFormat, effectBuffer, mEffectBufferFormat, framesToCopy); } // enable changes in effect chain unlockEffectChains(effectChains); if (!waitingAsyncCallback()) {
// sleepTime == 0 means we must write to audio hardware if (sleepTime == 0) {
if (mBytesRemaining) {
// 音频输出 ssize_t ret = threadLoop_write(); } else if ((mMixerStatus == MIXER_DRAIN_TRACK) || (mMixerStatus == MIXER_DRAIN_ALL)) {
threadLoop_drain(); } ... } else {
usleep(sleepTime); } } ... } threadLoop_exit(); if (!mStandby) {
threadLoop_standby(); mStandby = true; } ... return false; }
1.1 prepareTracks_l()函数
MixerThread::prepareTracks_l 的代码实现如下:
AudioFlinger::PlaybackThread::mixer_state AudioFlinger::MixerThread::prepareTracks_l( Vector< sp<Track> > *tracksToRemove) {
//默认为空闲状态 mixer_state mixerStatus = MIXER_IDLE; size_t count = mActiveTracks.size(); ... //对于所有在mActiveTracks里面的Track,都需要进行设置 for (size_t i=0 ; i<count ; i++) {
const sp<Track> t = mActiveTracks[i]; Track* const track = t.get(); // fastTrack不会在这里进行混音,略过 if (track->isFastTrack()) {
... } {
// local variable scope to avoid goto warning audio_track_cblk_t* cblk = track->cblk(); const int trackId = track->id(); if(!mAudioMixer->existd(trackId)) {
status_t status = mAudioMixer->create(trackId, track->mChannelMask, track->mFormat, track->mSessionId); } size_t desiredFrames; const uint32_t sampleRate = track->mAudioTrackServerProxy->getSampleRate(); const AudioPlaybackRate playbackRate = track->mAudioTrackServerProxy->getPlaybackRate(); desiredFrames = sourceFramesNeededWithTimestretch(sampleRate, mNormalFrameCount, mSampleRate, playbackRate.mSpeed); desiredFrames += mAudioMixer->getUnreleasedFrames(track->name()); uint32_t minFrames = 1; if ((track->sharedBuffer() == 0) && !track->isStopped() && !track->isPausing() && (mMixerStatusIgnoringFastTracks == MIXER_TRACKS_READY)) {
minFrames = desiredFrames; } //混音的状态下,frameReady = 1,那么会进入下面的条件,进行AudioMixer参数设置 size_t framesReady = track->framesReady(); if ((framesReady >= minFrames) && track->isReady() && !track->isPaused() && !track->isTerminated()) {
//音量参数设置 ... //设置AudioMixer参数 mAudioMixer->setBufferProvider(name, track);//源Buffer mAudioMixer->enable(name);//使能该track,可以混音 //音轨 左 右 aux mAudioMixer->setParameter(name, param, AudioMixer::VOLUME0, &vlf); mAudioMixer->setParameter(name, param, AudioMixer::VOLUME1, &vrf); mAudioMixer->setParameter(name, param, AudioMixer::AUXLEVEL, &vaf); //音频格式 mAudioMixer->setParameter( name, AudioMixer::TRACK, AudioMixer::FORMAT, (void *)track->format()); //音轨mask,哪个需要或者不需要混音 mAudioMixer->setParameter( name, AudioMixer::TRACK, AudioMixer::CHANNEL_MASK, (void *)(uintptr_t)track->channelMask()); mAudioMixer->setParameter( name, AudioMixer::TRACK, AudioMixer::MIXER_CHANNEL_MASK, (void *)(uintptr_t)mChannelMask); // limit track sample rate to 2 x output sample rate, which changes at re-configuration uint32_t maxSampleRate = mSampleRate * AUDIO_RESAMPLER_DOWN_RATIO_MAX; uint32_t reqSampleRate = track->mAudioTrackServerProxy->getSampleRate(); if (reqSampleRate == 0) {
reqSampleRate = mSampleRate; } else if (reqSampleRate > maxSampleRate) {
reqSampleRate = maxSampleRate; } /*进行重采样 *注意:安卓的MixerThread会对所有的track进行重采样 *那么在混音的时候会调用重采样的混音方法。 */ mAudioMixer->setParameter( name, AudioMixer::RESAMPLE, AudioMixer::SAMPLE_RATE, (void *)(uintptr_t)reqSampleRate); if (mMixerBufferEnabled && (track->mainBuffer() == mSinkBuffer || track->mainBuffer() == mMixerBuffer)) {
mAudioMixer->setParameter( name, AudioMixer::TRACK, AudioMixer::MIXER_FORMAT, (void *)mMixerBufferFormat); //目的buffer mAudioMixer->setParameter( name, AudioMixer::TRACK, AudioMixer::MAIN_BUFFER, (void *)mMixerBuffer); // TODO: override track->mainBuffer()? mMixerBufferValid = true; } else {
//... } //aux buffer mAudioMixer->setParameter( name, AudioMixer::TRACK, AudioMixer::AUX_BUFFER, (void *)track->auxBuffer()); // reset retry count track->mRetryCount = kMaxTrackRetries; if (mMixerStatusIgnoringFastTracks != MIXER_TRACKS_READY || mixerStatus != MIXER_TRACKS_ENABLED) {
//状态为 ready表示可以混音 mixerStatus = MIXER_TRACKS_READY; } } else {
//... } } // local variable scope to avoid goto warning track_is_ready: ; } //... //从mActiveTracks删除需要移除的track removeTracks_l(*tracksToRemove); //... if (fastTracks > 0) {
//正常混音准备时,这里返回的是MIXER_TRACK_READY mixerStatus = MIXER_TRACKS_READY; } return mixerStatus; }
prepareTracks_l 主要进行了:
- 确定enabled track, disabled track;
- 对于enabled track, 设置mState.tracks[x]中的参数。
1.2 threadLoop_mix()函数
在prepareTrack_l返回的mMixerStatus值为MIXER_TRACK_READY时,才可以进入threadLoop_mix进行混音。代码实现如下:
void AudioFlinger::MixerThread::threadLoop_mix() {
//AudioMixer混音 mAudioMixer->process(pts); //混音了多少音频数据 mCurrentWriteLength = mSinkBufferSize; if ((sleepTime == 0) && (sleepTimeShift > 0)) {
sleepTimeShift--; } sleepTime = 0; standbyTime = systemTime() + standbyDelay; }
threadLoop_mix : 处理数据(比如重采样)、混音
- 确定hook:逐个分析mState.tracks[x]的数据, 根据它的格式确定tracks[x].hook,再确定总的mState.hook;
- 调用hook:调用总的mState.hook即可, 它会再去调用每一个mState.tracks[x].hook;
- 混音后的数据会放在mState.outputTemp临时BUFFER中;
- 然后转换格式后存入 thread.mMixerBuffer。
1.3 threadLoop_write()函数
threadLoop_write用于混音后的音频输出,代码实现如下:
ssize_t AudioFlinger::MixerThread::threadLoop_write() {
if (mFastMixer != 0) {
//...fastMixer处理 } return PlaybackThread::threadLoop_write(); }
继续分析PlaybackThread::threadLoop_write():
ssize_t AudioFlinger::PlaybackThread::threadLoop_write() {
mInWrite = true; ssize_t bytesWritten; const size_t offset = mCurrentWriteLength - mBytesRemaining; // If an NBAIO sink is present, use it to write the normal mixer's submix if (mNormalSink != 0) {
ssize_t framesWritten = mNormalSink->write((char *)mSinkBuffer + offset, count); //... // otherwise use the HAL / AudioStreamOut directly } else {
//如果用fastMixer的话其实会走该分支,先忽略 // Direct output and offload threads bytesWritten = mOutput->stream->write(mOutput->stream, (char *)mSinkBuffer + offset, mBytesRemaining); //... } //... mNumWrites++; mInWrite = false; mStandby = false; return bytesWritten;//返回输出的音频数据量 }
threadLoop_write:把thread.mSinkBuffer写到声卡上
二、AudioTrack中数据流
AudioTrack有两种数据加载模式(MODE_STREAM和MODE_STATIC),对应的数据加载模式和音频流类型,对应着两种完全不同得使用场景。
- MODE_STREAM:在这种模式下,通过write一次次把音频数据写到AudioTrack中,这中平时通过write系统调用往文件中写数据类似,但这种工作方式每次都需要把数据从用户提供得Buffer中拷贝到AudioTrack内部的Buffer中。
- MODE_STATIC:这种模式下,在play之前只需要把所有数据通过一次write调用传递到AudioTrack中的内部缓冲区,后续就不必再传递数据了。这种模式适用于像铃声这种内存占用量较小,延时要求较高的文件。
APP写数据会调用write函数:
ssize_t AudioTrack::write(const void* buffer, size_t userSize, bool blocking) {
if(mTransfer != TRANSFER_SYNC && mTransfer != TRANSFER_SYNC_NOTICE_CALLBACK) {
return INVALID_OPERATION; } ... size_t written = 0; Buffer audioBuffer; while(userSize >= mFrameSize) {
audioBuffer.frameCount = userSize/ mFrameSize; // 从共享Buffer得到可写 status_t err = obtainBuffer(&audioBuffer, blocking? &CLientProxy::kForever : &CLientProxy::kNonBlocking); size_t toWrite = audioBuffer.size(); // 拷贝到共享Buffer memcpy(audioBuffer.raw, buffer, toWrite); buffer = ((const char*)buffer) + toWrite; userSize -= toWrite; c += toWrite; releaseBuffer(&audioBuffer); } if(written > 0) {
mFramesWritten += written / mFrameSize; // 如果为CALLBACK类型,会运行AudioTrackThread线程 if(mTransfer == TRANSFER_SYNC_NOTICE_CALLBACK) {
const sp<AudioTrackThread> t = mAudioTrackThread; if(t != 0) t->wake(); } } return written; }
针对mTransfer为CALLBACK类型,AudioTrackThread中ThreadLoop()函数会调用到processAudioBuffer函数:
nsecs_t AudioTrack::processAudioBuffer() {
sp<AudioTrackCallback> callback = mCallback.promote(); ... size_t writtenFrames = 0; while (mRemainingFrames > 0) {
Buffer audioBuffer; audioBuffer.frameCount = mRemainingFrames; size_t nonContig; status_t err = obtainBuffer(&audioBuffer, requested, NULL, &nonContig); requested = &CLientProxy::kNonBlocking; size_t avail = audioBuffer.frameCount + nonContig; if(mRetryOnPartialBuffer && audio_has_proportional_frames(mFormat)) {
mRetryOnPartialBuffer = false; // buffer不够,等待ns if(avail < mRemainingFrames) {
if(ns > 0){
const nsecs_t timeNow = systemTime(); ns = max(0, ns -(timeNow - timeAfterCallback)); } nsecs_t delayNs = framesToNanoseconds( mRemainingFrames- avail, sampleRate, speed); const nsecs_t afNs = framesToNanoseconds(mAfFrameCount, mAfSampleRate, speed); if(delays < afNs) {
delays = std::min(delays, afNs / 2); } if(ns < 0 || delays < ns) {
ns = delays; } return ns; } } size_t reqSize = audioBuffer.size(); // 通过callback取数据 const size_t writtenSize = (mTransfer == TRANSFER_CALLBACK)? callback->onMoreData(audioBuffer) : callback->onCanWriteMoreData(audioBuffer); audioBuffer.mSize = writtenSize; size_t releasedFrames = writtenSize / mFrameSize; audioBuffer.frameCount = releasedFrames; mRemainingFrames -= releasedFrames; releaseBuffer(&audioBuffer); writtenFrames += releasedFrames; } mFramesWritten += writtenFrames; mRemainingFrames = notificationFrames; mRetryOnPartialBuffer = true; return 0; }
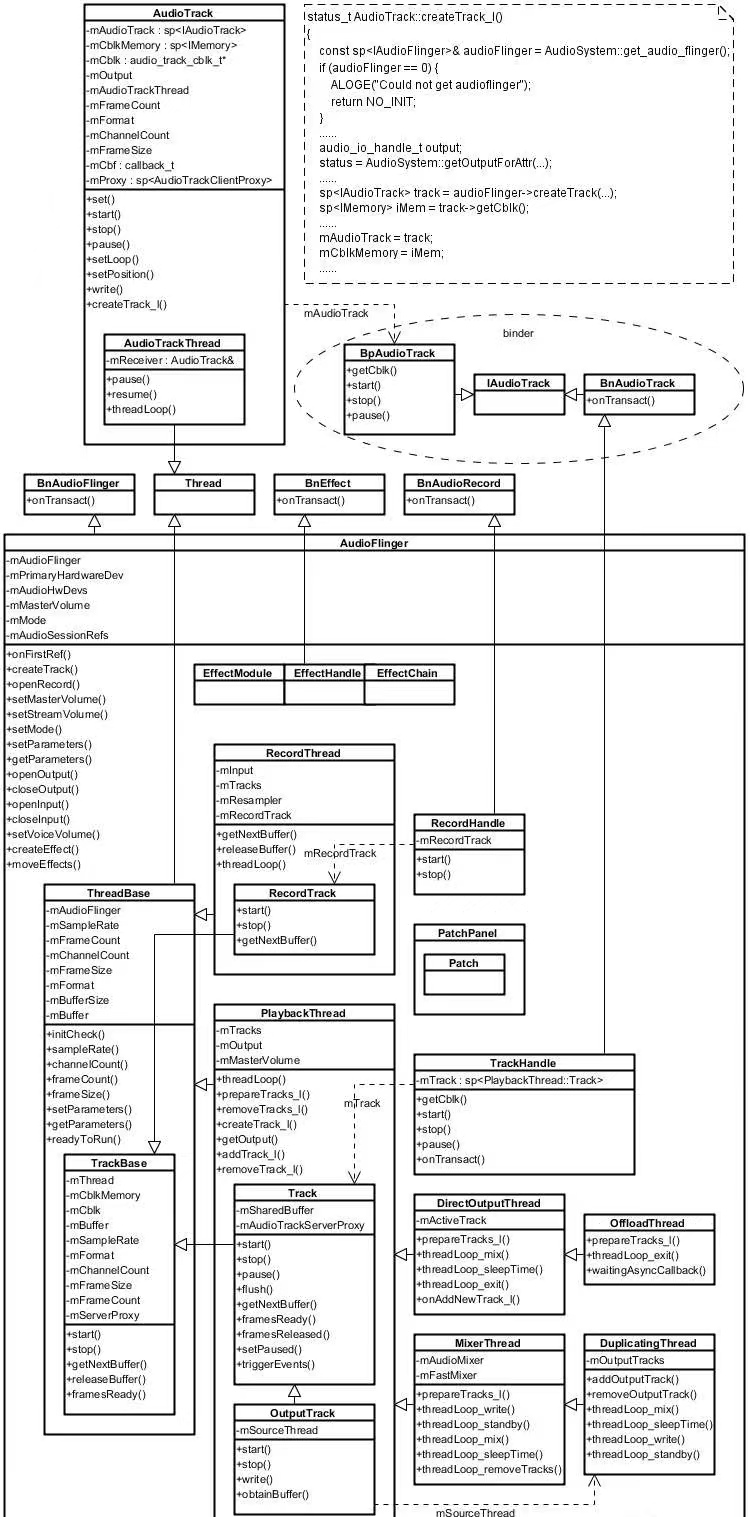
三、AudioTack与AudioFlinger关系图
免责声明:本站所有文章内容,图片,视频等均是来源于用户投稿和互联网及文摘转载整编而成,不代表本站观点,不承担相关法律责任。其著作权各归其原作者或其出版社所有。如发现本站有涉嫌抄袭侵权/违法违规的内容,侵犯到您的权益,请在线联系站长,一经查实,本站将立刻删除。 本文来自网络,若有侵权,请联系删除,如若转载,请注明出处:https://haidsoft.com/119210.html
